Surf Logger 2.0.1913
Développeur LastBit Software
-
Windows
-
Fichier d'installation surflogger.zip (509.87 KB)
-
Demo
Acheter ou sélectionner un miroir de téléchargement:
- Acheter $29
- Miroir de Téléchargement 1 (non https surflogger.zip)
- Download3k US (surflogger.zip)
- Download3k EU (surflogger.zip)
MD5: 7d6ba278c53dfe12b835a1ea211fc17b
Les fichiers sont les originaux. Download3K ne change en rien l'intégrité des fichiers. Vérifiez MD5 pour confirmation.
Description de développeur
"A powerful alternative to IE History"
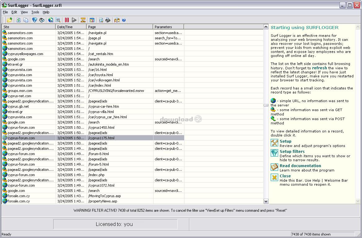
Surf Logger est un petit add-on pour Internet Explorer qui vous permet denregistrer lhistorique Web détaillée la navigation, y compris les données que vous soumettez à des sites Web. Doté dun ensemble complet de filtrage, de recherche, lexportation, et les statistiques options, Surf Logger se présente comme une alternative pratique à IE Histoire standard et un moyen efficace de suivi et danalyse de lactivité en ligne sur votre ordinateur à la maison et au bureau.Surf Logger capture toutes les connexions Internet et les affiche sous forme dune liste de dossiers. En double-cliquant sur un dossier, vous pouvez voir un compte rendu précis pour chaque connexion, y compris adresse du site Web, page Web, la date, lheure de connexion, paramètres GET et POST. Pour trouver rapidement et de récupérer tout document nécessaire, vous pouvez trier les enregistrements dans lordre alphabétique ou chronologique ou de les filtrer par date et afficher uniquement les enregistrements correspondants. Vous pouvez également spécifier une chaîne de recherche et de trouver tous les enregistrements correspondants dans un flash. Loption de surf des statistiques vous aideront à visualiser les occurrences du total pour tous les sites Web visités et de découvrir les plus fréquemment visités. Documents recueillis peuvent être imprimées ou exportées vers un fichier texte.En plus de sa fonction première de suivi des activités de navigation Web, Surf Logger peut avoir dautres usages utilitaires. Il peut être utilisé pour récupérer les logins, mots de passe perdus ou toutes autres données que vous avez déjà soumis en ligne. Logger Surf peut être utilisé par les parents qui peuvent protéger leurs enfants de voir le contenu Web sexuellement explicite et violent. Les parents peuvent surveiller ce que leurs enfants soumettre en ligne et dintervenir immédiatement si quelque chose de dangereux se passe. Il peut également bénéficier les entreprises concernées par labus dInternet pendant les heures de travail. En fournissant une vérification visuelle de labus, Surf Logger permet dexposer les employés qui sont gaffes en ligne toute la journée.Surf Logger est disponible pour Windows et 98/Me/NT/2000/XP/2003 requiert Internet Explorer 5.0 ou supérieur.Info Antivirus
Download3K a téléchargé et testé Surf Logger le 12 Apr 2012 sur uns des meilleurs moteurs antivirus actuellement disponibles. Vous trouverez ci-dessous les résultats de l’analyse:
-
Avira:
Propre -
Kaspersky:
Propre -
NOD32:
Propre
Programmes populaires de la catégorie Internet
-
Google Talk 1.0.0.105
Google Chat messager avec la voix. -
Motorola Phone Tools 5.0
Motorola Phone Tools kit. -
Download Accelerator Plus 10.0.6.0
DAP 10 : Pour télécharger plus vite. -
Opera Mini for Java 8.0.35626
Un navigateur Web rapide et petit. -
Firefox 138.0.3 / 139.0b7 Beta 7
Le primé navigateur Web. -
YMulti Messenger 2.0.0.100
Multiples Yahoo Messenger cas - même PC. -
Skype 8.150.0.125 / 7.41.0.101 Classic / 8.138.0.214 MS
Parlez-en à vos amis gratuitement. -
InternetDownload Manager 6.42.52
Accelerate, resume downloads -
Google Chrome 136.0.7103.114 / 137.0.7151.15 Beta / 138.0.7166.3
Design minimal avec une technologie sophistiquée. -
UC Browser for Java 9.5.0.449
Un navigateur Web et WAP.

