DBTYP.NET Studio 2010
Développeur BYPsoft
-
Windows
-
Fichier d'installation dbtypsetup.msi (3.20 MB)
-
Shareware
Acheter ou sélectionner un miroir de téléchargement:
- Acheter $249
- Miroir de Téléchargement 1 (non https dbtypsetup.msi)
- Miroir de Téléchargement 2 (non https dbtypsetup.zip)
- Download3k US (dbtypsetup.msi)
- Download3k EU (dbtypsetup.msi)
MD5: 0aa236c3239fcdf5c3ca21fb4c86a669
Les fichiers sont les originaux. Download3K ne change en rien l'intégrité des fichiers. Vérifiez MD5 pour confirmation.
Description de développeur
"Database comparison tool"
DBTYP.NET Studio 2010 est une base de données de pointe Comparaison environnement de développement intégré (IDE) se composait de trois outils de comparaison des performances puissantes et riches en une suite tout compris. Dans un document interface à onglets, il permet un travail confortable avec outils inclus: Base de données de DBTYP.NET schéma comparaison, Base de données DBTYP.NET comparaison de données et base de données DBTYP.NET dépendance Lookup avec un support complet pour le serveur SQL, bases de données MySQL et Oracle.Gestion de base de données efficace est plus un gros problème, nous vous avons apporté un outil intéressant pour vous faciliter la vie. DBTYP.NET Studio 2010 est un outil intéressant qui permet danalyser, de comparer et de synchroniser la structure des bases de données et les données.
DBTYP.NET Studio fournit opérations complètes et transparentes avec les bases de données de différents fournisseurs - SQL Server, Oracle et MySQL.
Demande contient trois modules: Base de données de schéma de comparaison, la base de données de comparaison de données et base de données de dépendance Lookup
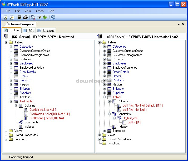
Base de données de schéma comparaison compare les systèmes de base de données (tables, index, contraintes, vues, procédures stockées, fonctions) et affiche chaque schéma dans sa propre arborescence avec toutes les couleurs de différences marquées. Alors que dautres outils vous montrent des différences de script, DBTYP.NET vous permet didentifier visuellement tous les changements.
Base de données de comparaison de données compare les données à partir de deux bases de données vous permettant de choisir une seule table (ou un ensemble de tables) qui doit être comparé. Les résultats sont visuellement affichées dans une grille entièrement coloré.
Base de données de dépendance Lookup analyser la base de données et crée une arborescence hiérarchique de tous les objets de base de données dépendant - tables, vues, procédures stockées et des fonctions.
Les principales caractéristiques sont:
- Comparaison de base de données Visual croix et synchronisation
- Prise en charge de SQL Server, MySQL et Oracle
- Schéma de base de données et la comparaison des données
- Base de données objet dépendance spectateur
- Analyse, compare et synchronise structure des tables, contraintes, index, vues, procédures stockées, fonctions
Exigences: .NET 2.0 Framework
Quoi de neuf dans cette version: Project Management, Partial Comparison, Indexes Support, Advanced Filtering, Data Comparison Statistics, GUI improvements, SQL Server 2008 ready and much more
Info Antivirus
Download3K a téléchargé et testé DBTYP.NET Studio le 17 Jan 2016 sur uns des meilleurs moteurs antivirus actuellement disponibles. Vous trouverez ci-dessous les résultats de l’analyse:
-
Avast:
Propre -
Avira:
Propre -
Kaspersky:
Propre -
NOD32:
Propre
Programmes populaires de la catégorie Affaires et Finances
-
Website Builder 9.0
Ce constructeur de site web vous donne tout y -
PDF to Word | Solid Converter 10.1
Convertir un PDF en Word -
Real Estate Price Calculator 3.0.1.5
longueur de la zone des terres prix de calculatrice convertisseur -
Face Recognition System 2.0
Code source Matlab pour la reconnaissance des visages. -
WPS Office Free 12.2.0.20326
Parfait gratuit pour créer et modifier des documents -
XLS (Excel) to DBF Converter 3.16
Permet de convertir des fichiers XLS au format DBF -
vCard Wizard 4.25
Transférer les contacts. Convertisseur vCard -
Bill Maker 1.0
Le projet de loi, Invice, gestion des stocks -
OEE 2
OEE calculatrice pour MS Excel -
Foxit Reader 10.0.0.35798
Protège contre security.The Meilleur PDF Reader

